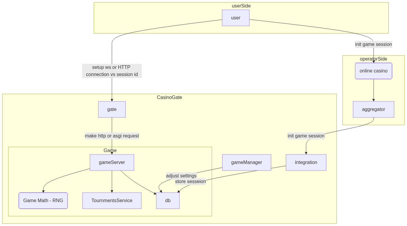
CasinoGate Schema

Casino Gate games

In that scenario, we build our own games and serve them to operators.

Where:

  • userSide: is a player within his browser
  • operatorSide: is an online casino platform and could be an integrator gateway
  • CasinoGate: actual infrastructure of CasinoGate
  • integration: this is custom api for integration with ours client
  • gameManager: is an admin panel, from which you can control game availability, math profile etc.
  • game: this block encapsulates exact game backend services
    • gameServer
    • Game Math: module that we certify
    • db: just database
  • gate: is a service that allows making requests from userSide to gameServer.

External games

In this scenario, we distribute games provided by other game providers.

Where: gameProxy: is a service that wraps gameProvider api.